Importación, Organización y Escritura de Datos

Capacitación en R

Buenas Prácticas en la Organización de Proyectos

  • Al comenzar un nuevo análisis, organiza tu trabajo creando un sistema estructurado de carpetas:

  • 📁 r_training

  • 📂 scripts/ (código)

  • 📂 data/ (conjuntos de datos)

  • 📁 outputs/ (resultados como gráficos, tablas, etc.)

graph TD;
A[r_training] --> B[scripts];
A --> C[data];
A --> D[outputs];

graph TD;
A[r_training] --> B[scripts];
A --> C[data];
A --> D[outputs];

Note

Usa minúsculas y guiones (-) en lugar de espacios al nombrar carpetas, archivos y objetos en R para mantener la consistencia y facilitar la gestión.

Entendiendo las Rutas de Carpetas

  • Una ruta es una dirección que le dice al software dónde encontrar un archivo o carpeta en tu computadora.

Dos Tipos de Rutas:

  1. Ruta Absoluta: /Users/tunombre/Desktop/r_training
  2. Ruta Relativa: r_training/scripts

La Ventaja de Usar Proyectos

R no sabe automáticamente dónde están tus archivos. Usar un proyecto de RStudio crea un atajo que le dice a R dónde encontrar todo, haciendo tu flujo de trabajo más fluido.

Configurando Tu Entorno

05:00

  1. Crea una nueva Carpeta llamada r_training

  2. Crea un Proyecto

  • Abre RStudio.
  • Ve a File > New Project > Existing Directory.
  • Navega a tu carpeta r_training y haz clic en Open.
  • Haz clic en Create Project para finalizar.
  1. Abre el Proyecto (Haz doble clic en el archivo para abrirlo en RStudio.)

  2. Ejecuta este comando en la Consola de RStudio:

usethis::use_course("https://github.com/your-organization/course-repo")
  • Sigue las indicaciones para descomprimir los materiales en tu carpeta de proyecto.

¡Estás listo para comenzar! 🎉

Organizando la Carpeta data

graph TD;
A[data] --> B[Raw];
A --> C[Intermediate];
A --> D[Final];

graph TD;
A[data] --> B[Raw];
A --> C[Intermediate];
A --> D[Final];

Raw

  • Datos originales, sin tocar.
  • Se recomienda respaldo para preservar la integridad.

Intermediate

  • Datos formateados, renombrados y organizados.
  • Listos para limpieza adicional.

Final

  • Datos limpios y transformados.
  • Listos para gráficos, tablas y regresiones.

Importación

Preparando Datos para R: Conceptos Generales y Mejores Prácticas

  • Tipos de Documentos las organizaciones dependen extensivamente de hojas de cálculo (leer)

  • Los formatos de datos comunes incluyen:

  • Hojas de cálculo (.csv, .xlsx, xls…): Estándar para datos estructurados.

  • DTA (.dta): Usado para datos de STATA.

  • Hojas de cálculo

  • CSV es generalmente preferible:

  • Más fácil de importar y procesar.

  • Más compatible entre diferentes sistemas y software y mucho más ligero.

Avanzado

El formato Apache Arrow está diseñado para manejar grandes conjuntos de datos de manera eficiente, haciéndolo adecuado para análisis de big data. Los archivos Arrow ofrecen operaciones de lectura/escritura más rápidas en comparación con los formatos tradicionales.

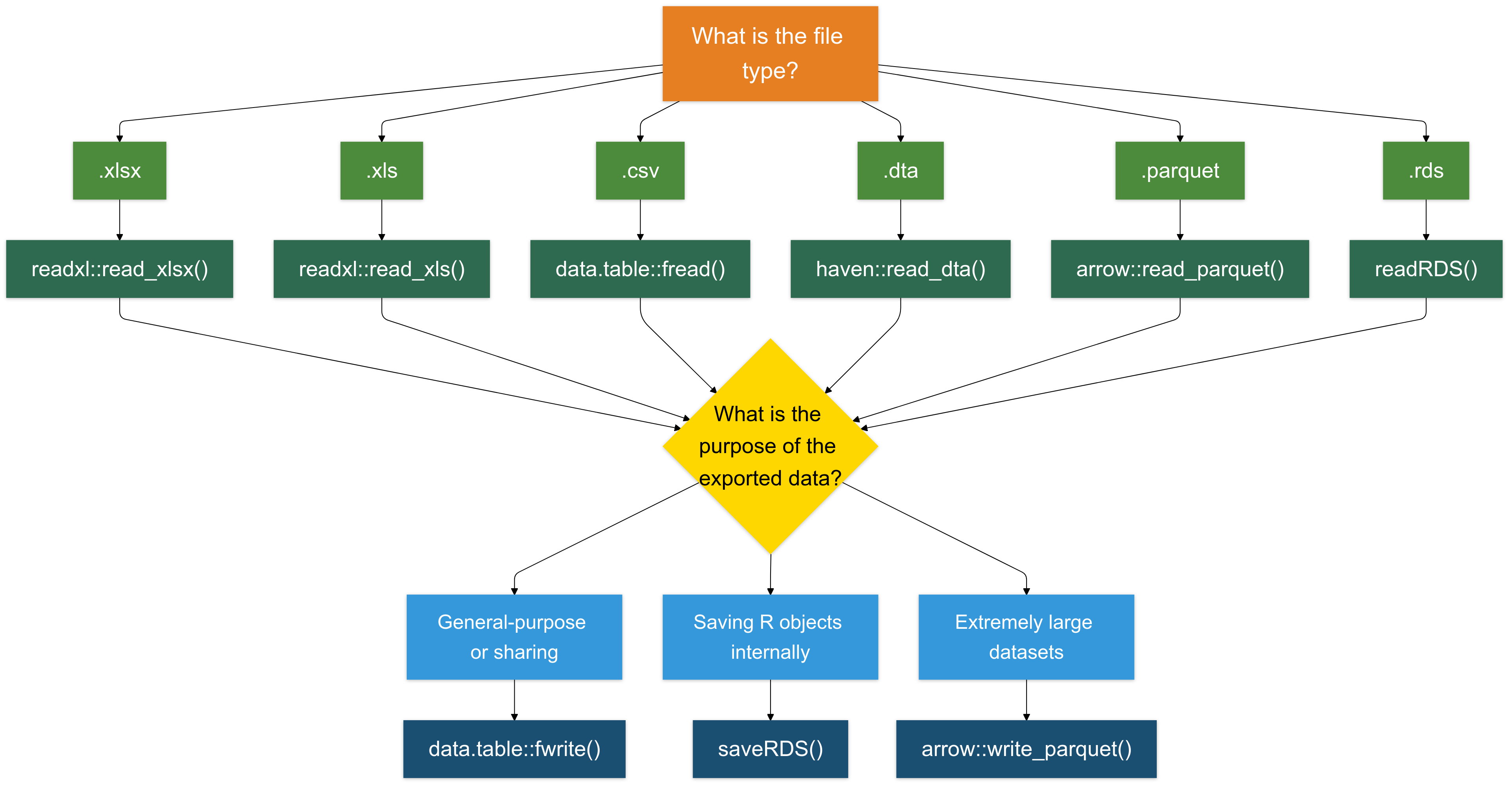
Importando Datos en R

  • Métodos Principales de Importación
  • La librería readxl proporciona algunas funciones útiles
  • read_xls() para archivos XLS (.xls).
  • read_xlsx() para archivos Excel (.xlsx).
  • read_csv() archivos CSV (.csv).
  • read_dta() para archivos .dta, usando el paquete haven.
  • readRDS() para archivos .RDS.
  • Ejemplo: Importando un Archivo .xlsx
  • Para importar un archivo Excel, necesitarás cargar el paquete readxl
# Instalar el paquete si es necesario
install.packages("readxl")

# Cargar el paquete readxl
library(readxl)

# Importar datos desde un archivo .xlsx
data <- read_excel("data_tax.xlsx")

Ejercicio 1: Importación de Datos

Puedes encontrar el ejercicio en la carpeta “Exercises/exercise_01_template.R”

10:00

Tus tareas:

  1. Cargar paquetes usando pacman

  2. Importar tres conjuntos de datos:

  • firm_characteristics.csv (usa fread)
  • vat_declarations.dta (usa read_dta)
  • cit_declarations.xlsx hoja 2 (usa read_excel)
  1. Para cada conjunto de datos:
  • Mostrar las primeras 5 filas
  • Verificar nombres de columnas
  • Limpiar nombres con janitor::clean_names()
  1. Bonus: Asegurar que las columnas de ID de empresa tengan el mismo nombre en todos los conjuntos de datos

Ejercicio 1: Soluciones

# Cargar paquetes
packages <- c("readxl", "dplyr", "tidyverse", "data.table", "here", "haven", "janitor")
if (!require("pacman")) install.packages("pacman")
pacman::p_load(packages, character.only = TRUE, install = TRUE)

# Cargar características de empresas
dt_firms <- fread(here("Data", "Raw", "firm_characteristics.csv"))
head(dt_firms, 5)
names(dt_firms)
dt_firms <- clean_names(dt_firms)

# Cargar declaraciones de IVA
panel_vat <- read_dta(here("Data", "Raw", "vat_declarations.dta"))
head(panel_vat, 5)
names(panel_vat)

# Cargar declaraciones de impuesto de sociedades
panel_cit <- read_excel(here("Data", "Raw", "cit_declarations.xlsx"), sheet = 2)
head(panel_cit, 5)
names(panel_cit)

# Bonus: Asegurar nomenclatura consistente
panel_vat <- rename(panel_vat, firm_id = id_firm)  # si es necesario

Inspeccionando Datos

Inspeccionando Tus Datos: Primera Vista

  1. Una vez que los datos están importados, primero queremos echarles un vistazo 👀
# imprimir las primeras 5 filas
head(data)
# A tibble: 6 × 7
  `Taxpayer ID` Name       `Tax Filing Year` `Taxable Income` `Tax Paid` Region
  <chr>         <chr>                  <dbl>            <dbl>      <dbl> <chr> 
1 TX001         John Doe                2020            89854       8985 North 
2 TX001         John Doe                2021            65289       6528 North 
3 TX001         John Doe                2022            87053       8705 North 
4 TX001         John Doe                2023            58685       5868 North 
5 TX002         Jane Smith              2020            97152       9715 South 
6 TX002         Jane Smith              2021            62035       6203 South 
# ℹ 1 more variable: `Payment Date` <dttm>
# imprimir las últimas 5 filas
tail(data)
# A tibble: 6 × 7
  `Taxpayer ID` Name        `Tax Filing Year` `Taxable Income` `Tax Paid` Region
  <chr>         <chr>                   <dbl>            <dbl>      <dbl> <chr> 
1 TX009         Olivia King              2022            91276       9127 North 
2 TX009         Olivia King              2023            90487       9048 North 
3 TX010         Liam Scott               2020            50776       5077 South 
4 TX010         Liam Scott               2021            86257       8625 South 
5 TX010         Liam Scott               2022            52659       5265 South 
6 TX010         Liam Scott               2023            76665       7666 South 
# ℹ 1 more variable: `Payment Date` <dttm>
# abrir el conjunto de datos completo 
# View(data)

Note

También podrías notar que las columnas Taxpayer ID y Full Name están rodeadas de acentos graves. Esto es porque contienen espacios, lo que rompe las reglas estándar de nomenclatura de R, convirtiéndolas en nombres no sintácticos. Para referirte a estas variables en R, necesitas encerrarlas en acentos graves.

Inspeccionando Tus Datos: Dimensiones

  1. Verificar las dimensiones de tus datos:
# ¿Cuántas filas y columnas?
dim(data)
[1] 40  7
# Número de filas
nrow(data)
[1] 40
# Número de columnas
ncol(data)
[1] 7

Inspeccionando Tus Datos: Estructura

  1. Obtener nombres de columnas y examinar la estructura de datos:
# Listar todos los nombres de columnas
names(data)
[1] "Taxpayer ID"     "Name"            "Tax Filing Year" "Taxable Income" 
[5] "Tax Paid"        "Region"          "Payment Date"   
# O usar colnames()
colnames(data)
[1] "Taxpayer ID"     "Name"            "Tax Filing Year" "Taxable Income" 
[5] "Tax Paid"        "Region"          "Payment Date"   
# Verificar la estructura en detalle
str(data)
tibble [40 × 7] (S3: tbl_df/tbl/data.frame)
 $ Taxpayer ID    : chr [1:40] "TX001" "TX001" "TX001" "TX001" ...
 $ Name           : chr [1:40] "John Doe" "John Doe" "John Doe" "John Doe" ...
 $ Tax Filing Year: num [1:40] 2020 2021 2022 2023 2020 ...
 $ Taxable Income : num [1:40] 89854 65289 87053 58685 97152 ...
 $ Tax Paid       : num [1:40] 8985 6528 8705 5868 9715 ...
 $ Region         : chr [1:40] "North" "North" "North" "North" ...
 $ Payment Date   : POSIXct[1:40], format: "2020-01-31" "2021-12-31" ...

Inspeccionando Tus Datos: Mejor Vista de Estructura

  1. Obtengamos una mejor instantánea de la estructura y contenido de datos:
# Instalar el paquete si es necesario
# install.packages("dplyr")

# Cargar el paquete dplyr
library(dplyr)

# Obtener una vista general de los datos
glimpse(data)
Rows: 40
Columns: 7
$ `Taxpayer ID`     <chr> "TX001", "TX001", "TX001", "TX001", "TX002", "TX002"…
$ Name              <chr> "John Doe", "John Doe", "John Doe", "John Doe", "Jan…
$ `Tax Filing Year` <dbl> 2020, 2021, 2022, 2023, 2020, 2021, 2022, 2023, 2020…
$ `Taxable Income`  <dbl> 89854, 65289, 87053, 58685, 97152, 62035, 60378, 876…
$ `Tax Paid`        <dbl> 8985, 6528, 8705, 5868, 9715, 6203, 6037, 8768, 9368…
$ Region            <chr> "North", "North", "North", "North", "South", "South"…
$ `Payment Date`    <dttm> 2020-01-31, 2021-12-31, 2022-01-31, 2023-04-30, 202…

Tip

¡glimpse() es como str() pero más legible! Muestra tipos de datos, primeros valores, y se ajusta bien en tu consola.

Inspeccionando Tus Datos: Estadísticas Resumidas

  1. Generar estadísticas resumidas para todas las columnas:
# Obtener estadísticas resumidas
summary(data)
 Taxpayer ID            Name           Tax Filing Year Taxable Income 
 Length:40          Length:40          Min.   :2020    Min.   :50438  
 Class :character   Class :character   1st Qu.:2021    1st Qu.:58748  
 Mode  :character   Mode  :character   Median :2022    Median :78590  
                                       Mean   :2022    Mean   :75504  
                                       3rd Qu.:2022    3rd Qu.:90287  
                                       Max.   :2023    Max.   :98140  
    Tax Paid       Region           Payment Date                
 Min.   :5043   Length:40          Min.   :2020-01-31 00:00:00  
 1st Qu.:5874   Class :character   1st Qu.:2021-04-23 06:00:00  
 Median :7858   Mode  :character   Median :2022-01-15 12:00:00  
 Mean   :7550                      Mean   :2022-01-02 09:00:00  
 3rd Qu.:9028                      3rd Qu.:2023-01-07 18:00:00  
 Max.   :9814                      Max.   :2023-11-30 00:00:00  

Tip

¡summary() es increíblemente útil! Para variables numéricas, muestra mínimo, máximo, media, mediana y cuartiles. Para variables de caracteres, muestra longitud y clase.

Limpiando Nombres de Columnas

  1. Ahora, nos aseguraremos de que nuestros nombres de variables sigan la convención snake_case 😎
  • Opción 1: Renombrar columnas manualmente:
# Podemos renombrar columnas una por una
data = rename(
  data, 
  tax_payer_id    = `Taxpayer ID`,
  name            = `Name`
  ...
)
  • Opción 2: Convertir automáticamente todos los nombres de columnas a snake_case usando janitor:
# Instalar el paquete si es necesario
# install.packages("janitor")

# Cargar el paquete janitor
library(janitor)

# transformar a snake_case todos los nombres de variables
data = clean_names(data)

# echar un vistazo
names(data)
[1] "taxpayer_id"     "name"            "tax_filing_year" "taxable_income" 
[5] "tax_paid"        "region"          "payment_date"   

Ejercicio 2: Inspeccionando Datos

Puedes encontrar el ejercicio en la carpeta “Exercises/exercise_02_template.R”

10:00

Tus tareas:

Usando los tres conjuntos de datos que importaste en el Ejercicio 1:

  1. Para dt_firms:
  • Verificar dimensiones (filas y columnas)
  • Usar glimpse() para examinar estructura
  • Generar estadísticas resumidas
  1. Para panel_vat:
  • Mostrar las primeras 10 filas
  • Verificar número de empresas únicas
  • Encontrar nombres de columnas
  1. Para panel_cit:
  • Mostrar las últimas 5 filas
  • Verificar si hay valores faltantes usando summary()

Ejercicio 2: Soluciones

# Cargar paquetes requeridos
library(dplyr)
library(data.table)

# 1. Inspeccionar dt_firms
dim(dt_firms)
glimpse(dt_firms)
summary(dt_firms)

# 2. Inspeccionar panel_vat
head(panel_vat, 10)
length(unique(panel_vat$firm_id))
names(panel_vat)

# 3. Inspeccionar panel_cit
tail(panel_cit, 5)
summary(panel_cit)

Escribiendo Datos en R

Escribir en Formato .csv es (Casi) Siempre una Buena Elección

  • Para la mayoría de los casos, escribir datos en formato .csv es una opción confiable y ampliamente compatible.

  • Recomiendo usar la función fwrite del paquete data.table por su velocidad y eficiencia.

  • A continuación, guardamos varios conjuntos de datos en la carpeta Intermediate usando fwrite:
# Escribir los Datos de IVA
fwrite(panel_vat, here("quarto_files", "Solutions", "Data", "Intermediate", "panel_vat.csv"))

# Escribir las Declaraciones de Impuesto de Sociedades
fwrite(panel_cit, here("quarto_files", "Solutions", "Data", "Intermediate", "panel_cit.csv"))

# Escribir las Características de Empresas
fwrite(dt_firms, here("quarto_files", "Solutions", "Data", "Intermediate", "dt_firms.csv"))

Hay otras opciones para escribir datos

  • Escribiendo Archivos .rds (Para Objetos de R)

  • El formato .rds está específicamente diseñado para guardar objetos de R. Es útil para guardar resultados intermedios, objetos o datos.

  • Exploraremos este formato con más detalle más adelante, pero aquí hay un ejemplo rápido:

# Ejemplo
base::saveRDS(data, "data_tax.rds")
  • Escribiendo Archivos .xlsx (Para Compatibilidad con Excel): Para guardar datos en formato Excel (.xlsx), usa el paquete writexl. Es ligero y no requiere dependencias externas.
# Ejemplo
writexl::write_xlsx(data, "data_tax.xlsx")
  • Escribiendo Archivos .parquet (Para Conjuntos de Datos Grandes): El formato .parquet es un formato de almacenamiento columnar que es altamente eficiente tanto para leer como para escribir grandes conjuntos de datos (típicamente >1GB).
# Ejemplo
arrow::write_parquet(data, "data_tax.parquet")

# Leyendo archivos parquet
arrow::read_parquet("data_tax.parquet")

Para Resumir

Ejercicio 3: Escribir Datos Limpios

Puedes encontrar el ejercicio en la carpeta “Exercises/exercise_03_template.R”

05:00

Tus tareas:

Guarda los tres conjuntos de datos limpios en diferentes formatos:

  1. Características de empresas → CSV
    Guardar como data/intermediate/firms_clean.csv usando fwrite()

  2. Declaraciones de IVA → RDS
    Guardar como data/intermediate/vat_clean.rds usando saveRDS()

  3. Declaraciones de impuesto de sociedades → Parquet
    Guardar como data/intermediate/cit_clean.parquet usando write_parquet()

  4. Bonus: ¿Por qué elegimos diferentes formatos para cada conjunto de datos?

Ejercicio 3: Soluciones

# Cargar paquetes requeridos
library(data.table)
library(arrow)
library(here)

# Guardar características de empresas como CSV
fwrite(dt_firms, here("data", "intermediate", "firms_clean.csv"))

# Guardar declaraciones de IVA como RDS
saveRDS(panel_vat, here("data", "intermediate", "vat_clean.rds"))

# Guardar declaraciones de impuesto de sociedades como Parquet
write_parquet(panel_cit, here("data", "intermediate", "cit_clean.parquet"))

# Respuesta Bonus:
# dt_firms (CSV): Datos de referencia, legibles por humanos, compartidos entre departamentos
# panel_vat (RDS): Preserva tipos de datos de R, carga más rápida en flujos de trabajo de R
# panel_cit (Parquet): Almacenamiento columnar eficiente para grandes conjuntos de datos de panel

Bonus: Conectando R a Bases de Datos

  • ¿Por Qué Conectar a Bases de Datos?
  • Los datos a menudo se almacenan en bases de datos centralizadas para mayor seguridad, accesibilidad y gestión.
  • Los flujos de trabajo tradicionales podrían implicar enviar solicitudes de datos a equipos de TI, causando retrasos y flexibilidad limitada para los analistas.

  • El Poder de R para Acceso a Bases de Datos
  • Usando R, puedes:
  • Consultar datos directamente y en tiempo real.
  • Importar grandes conjuntos de datos sin problemas a tu entorno de R.

Warning

Sin embargo, sugiero extraer los datos usando tu interfaz SQL y luego trabajar con los datos extraídos en R.

Ejemplo: conectando a una base de datos

# Cargar Paquetes
library(DBI) # este paquete siempre es necesario
library(RMariaDB) # hay paquetes para cada tipo de base de datos (ej. MySQL, PostgreSQL, etc.)

# Establecer una conexión a la base de datos
con <- dbConnect(
  MariaDB(),
  host = "database.server.com",
  user = "tu_nombre_usuario",
  password = "tu_contraseña",
  dbname = "tax_database"
)

# Consultar la base de datos
tax_data <- dbGetQuery(con, "SELECT * FROM vat_declarations WHERE year = 2023")

# Desconectar cuando termines
dbDisconnect(con)